Общее описание
Технологические потоки – графическое отображение маршрутов перемещения людей, сырья, материалов и полуфабрикатов между операциями производственного процесса.

Семейство расположено по пути:
\00_Processes_bim\02_Семейства\00_ЦБ\2021\01_Оформление\03_ТХ\03_Элементы узлов\ЭУ_Стрелка потока.rfa
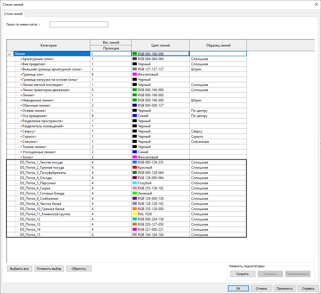
Стили линий для технологических потоков заданы в шаблоне ТХ:

Спецификация «Условные обозначения технологических потоков»:


Рисунок 4.2.7.4.3 – Revit. Спецификация «Условные обозначения технологических потоков»
Алгоритм работы
Размещение элемента
Исполнитель размещает на рабочем виде семейство «ЭУ_Стрелка потока» инструментом «Аннотации» → «Компонент узла».


Рисунок 4.2.7.4.4 – Revit. Семейство «ЭУ_Стрелка потока»
Примечание
Стандартные потоки 1–11 преднастроены для основных маршрутов. Потоки 12–15 — дополнительные, предназначены для случаев разветвления или подразделения потоков.
Построение линии потока
Перейдите на вкладку «Аннотация» → «Линия детализации». Выберите соответствующий стиль линии и проложите линию, соединяющую точки перемещения.

Важно: линии детализации должны отображаться только на одном. Если они случайно появились на других видах (3D, разрезах и т.д.), выделите их и выберите «Преобразовать линии»

Размещение спецификации
Разместите спецификацию «Условные обозначения технологических потоков» на проектный лист. Перед этим в настройках спецификации перейдите в раздел «Фильтры» и установите флажок «Только на листах». Это обеспечит автоматическое отображение только тех условных обозначений, которые реально присутствуют на текущем виде.
